Créer un achievement
-
Salut à tous!
Dans ce tutoriel, vous allez apprendre à créer un achievement que vous pourrez activer quand vous voulez!
Sommaire
- Initialisation de l’achievement.
- Préparation des fichiers .lang
- Activation !
- Une page ?
L’initialisation
Dans votre classe principale, créez une nouvelle variable de type Achievement:
public Achievement achievementTuto;Dans une méthode preInit, initialisez votre variable comme ceci:
achievementTuto = new Achievement(ID,NAME,X,Y,ITEM,PARENT).registerAchievement();Explications:
ID (int): représente un nombre utilisé par Minecraft pour reconnaître l’achievement.
NAME (String): le nom utilisé dans les fichiers de lang pour changer le nom de l’achievement.
X;Y: La position de l’icône (en cases qui peut contenir chacune un achievement) de l’achievement sur le menu des achievements. (0;0 étant la position de l’achievement “Ouvrir l’inventaire”)
ITEM: Une instance de bloc, d’item ou un itemstack pour être afficher comme icône.
PARENT: L’achievement requis pour être débloqué. Null si l’achievement est débloqué directement (comme celui “Ouvrir l’inventaire”)Exemple:
achievementTuto = new Achievement(2100,"achievementTuto",-2,0,Block.dirt,AchievementList.openInventory).registerAchievement();En suivant cet exemple, vous devriez avoir un résultat comme cela:

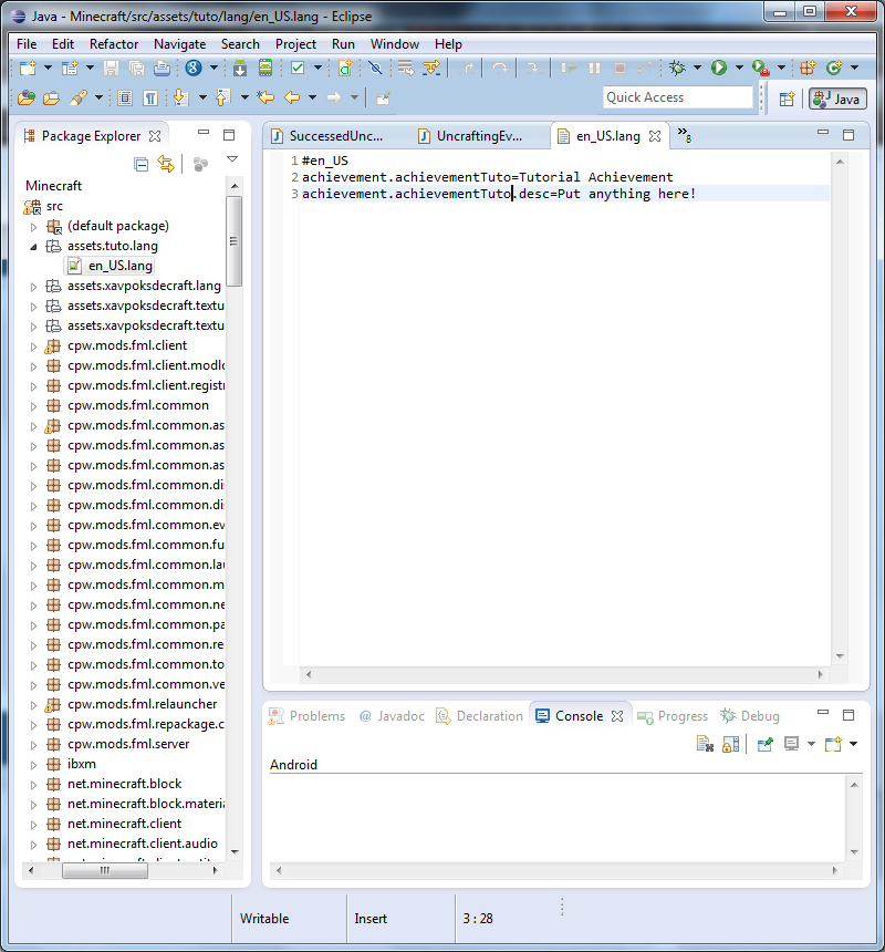
L’ajout du contenu via les fichiers .lang
Créez un fichier en_US.lang (et fr_FR.lang pour le français) (si ce n’est pas déjà fait) que vous placerez dans
assets.modid.lang
Où vous replacerez le “modid” par le modid du votre en minuscules.

Si tout va bien de votre côté, vous devriez avoir ceci:

L’activation
Pour l’activation, c’est très simple.
Pour ce tutoriel, cela consistera à récupérer un cube de terre.
Je vais utiliser l’event drop, donc allez voir le tuto de robin ici: https://www.minecraftforgefrance.fr/topic/78/l-event-drop@ForgeSubscribe public void onBlockPickedUp(EntityItemPickupEvent event) { if(event.item.getEntityItem().itemID == Block.dirt.blockID) { if(event.entityPlayer != null) event.entityPlayer.triggerAchievement(achievementTuto); } }La partie qui nous intéresse ici est celle-ci:
event.entityPlayer.triggerAchievement(achievementTuto);C’est cette instruction qui va activer l’achievement donné au joueur

On teste maintenant!
Récupérez un cube de terre et… magie! L’achievement est activé!

Vous pouvez activé un achievement avec n’importe quel méthode qui a en argument EntityPlayer.
Quelques autres exemples utiles :
Dans la fonction init de la classe principale :GameRegistry.registerCraftingHandler(new CraftingHandler());La classe CraftingHandler :
package mon.package; public class CraftingHandler implements ICraftingHandler { @Override public void onCrafting(EntityPlayer player, ItemStack stack, IInventory craftMatrix) { //exécuté lorsqu'un item/bloc est crafté if(stack.itemID == ClassePrincipale.monItem.itemID/monBloc.blockID && stack.getItemDamage() == metadata_voulu) { player.triggerAchievement(ClassePrincipale.nomDeLAchievement); } } @Override public void onSmelting(EntityPlayer player, ItemStack stack) { //exécuté lorsqu'un item/bloc est cuit if(stack.itemID == ClassePrincipale.monItem.itemID/monBloc.blockID && stack.getItemDamage() == metadata_voulu) { player.triggerAchievement(ClassePrincipale.nomDeLAchievement); } } }À nouveau dans la classe principale :
GameRegistry.registerPlayerTracker(new PlayerTracker());La classe :
package mon.package; public class PlayerTracker implements IPlayerTracker { @Override public void onPlayerLogin(EntityPlayer player) { //exécuté lorsque le joueur lance un monde, peut être utilisé pour les achievements du genre "installez xxx mods". player.triggerAchievement(ClassePrincipale.installMod); } @Override public void onPlayerLogout(EntityPlayer player) { //exécuté lorsque le joueur quitte un monde, inutile pour les achievements. } @Override public void onPlayerChangedDimension(EntityPlayer player) { //exécuté lorsque le joueur change de dimension. if(player.dimension == ClassePrincipale.MaDimensionID) { player.triggerAchievement(ClassePrincipale.dimensionAchievement); } } @Override public void onPlayerRespawn(EntityPlayer player) { //exécuté lorsque le joueur respawn. } }Retour sur les events, par exemple avec l’event “LivingFallEvent” :
@ForgeSubscribe public void onLivingFall(LivingFallEvent event) { if(event.entity.isDead && event.entity instanceof EntityPlayer && event.distance > 64F) { ((EntityPlayer)event.entity).triggerAchievement(ClassePrincipale.longueChute); } }L’event death :
@ForgeSubscribe public void onLivingDeath(LivingDeathEvent event) { if(event.entityLiving instanceof EntityCreeper && event.source.getEntity() != null && event.source.getEntity() instanceof EntityPlayer) { ((EntityPlayer)event.source.getEntity()).triggerAchievement(ClassePrincipale.killCreeper); } }Il y a beaucoup d’autre fonction ayant EntityPlayer en paramètre, il serait difficile de toutes les lister, mais vous avez déjà 5 exemples, ça devrait être suffisant

Une page ?
À la suite des déclarations, déclarez votre page :
public static AchievementPage maPage;Ensuite, dans la méthode preInit après les achievements, initialisez et enregistrez-la :
maPage = new AchievementPage("Nom de la page", achievementTuto, achievementTuto2, achievementTuto3, […]); AchievementPage.registerAchievementPage(maPage);Votre méthode preInit devrait ressembler à ça :
@EventHandler public void PreInit(FMLPreInitializationEvent event) { // Configuration […] // Blocks […] // Enregistrement des blocs […] // Items […] // Enregistrement des items […] // Achievements achievementTuto = new Achievement(2100, "achievementTuto", -2, 0, Block.dirt, AchievementList.openInventory).registerAchievement(); achievementTuto2 = new Achievement(2101, "achievementTuto2", -1, 0, this.BlockTutorial, null).registerAchievement(); maPage = new AchievementPage("Nom de la page", achievementTuto, achievementTuto2); AchievementPage.registerAchievementPage(maPage); }Les blocs est items doivent être initialisés avant les achievements (sinon NPE (= NullPointerException)), et la page après les achievements (pareil, si vous ne le faite pas dans cette ordre, craft avec NPE). Petit rappel, si en icône vous voulez mettre un bloc ou item de votre mod, il faudra utiliser this.nomDuBloc/Item et non Item. ou Block.
Voilà! Vous savez maintenant créer un achievement pour vos mods!

Questions / Réponses
Rien pour l’instant.
-
Ouh le Quake Pro sur la fin x)
-
pas besoin du fichier lang, sous forge, on ne doit pas modifier les sources :
LanguageRegistry.instance().addStringLocalization("achievement." + MonAchievement, nomDeLAchievement); LanguageRegistry.instance().addStringLocalization("achievement." + MonAchievement + ".desc", descDeLAchievement);EDIT : ah oui ressource pack en 1.6.2 plus besoin de ces fonctions x)
-
Fichier de lang avec forge dans asssets/modid/lang
Il y a aucune modification des fichiers de base, de plus le language registry sera retiré en 1.7, il ne faut plus l’utiliser. -
Regarde l’edit

-
Si on souhaite déverrouiller l’achievement à la mort d’un mob, c’est quel type de code qu’il faut mettre?
-
@‘TheCreeper999’:
pas besoin du fichier lang, sous forge, on ne doit pas modifier les sources :
LanguageRegistry.instance().addStringLocalization("achievement." + MonAchievement, nomDeLAchievement); LanguageRegistry.instance().addStringLocalization("achievement." + MonAchievement + ".desc", descDeLAchievement);EDIT : ah oui ressource pack en 1.6.2 plus besoin de ces fonctions x)
Et en 1.7 LanguageRegistry sera supprimé.
-
Super tuto.
Et créer une page d’achievement? -
Salut
Ce n’est pas vraiment un problème, mais une question :
J’aimerai ajouter un achievement, c’est de construire une jolie maison
Sauf que je ne sait pas comment faireJe sais même pas si c’est possible
-
@‘Axaurus’:
Salut
Ce n’est pas vraiment un problème, mais une question :
J’aimerai ajouter un achievement, c’est de construire une jolie maison
Sauf que je ne sait pas comment faireJe sais même pas si c’est possible
Même si c’est complétement possible, va apprendre à un ordinateur ce que je veux dire “beau” x)
-
C’est vrai, j’y ai pas du tout penser
Donc j’ai une idée : c’est de nous donner l’achievement que j’appuie sur un boutonMerci de ta réponse rapide
-
Bonjour.
J’ai un problème sur la déclaration de l’event, il me trouve une erreur dans le nom de l’achivement,
alors que j’ai bien tout importé comme il faut et que j’ai bien vérifié que le nom de l’achivement correspondait
bien.
Merci d’avance. -
Eh, on est pas devin, donc si tu pouvais nous mettre à disposition ta class principale et la class où se trouve tes achievements.
Cordialement,
Superloup10
-
Ah oui, voila mon code:
Class principal:
http://pastebin.com/p4iuV3BrClass de l’event:
http://pastebin.com/Zb0ML32n -
terracraft.achievementCoin
C’est les bases de java ça, ta variable est déclaré dans une autre classe, il faut donc mettre le nom de la classe devant le nom de la variable. -
Merci beaucoup pour ta réponse j’y avais pensé mais j’ai du me planter en testant cette solution, car je viens de réessayer et sa marche correctement.
-
Bonjour,
J’ai suivi le tuto à la lettre, mais quand je prends un block (de minerai de rubis dans mon cas),
il ne se passe rien.Pouvez-vous m’aider ?
Ma classe principale :
package fr.MrBlockTNT.NewOres; import net.minecraft.block.Block; import net.minecraft.creativetab.CreativeTabs; import net.minecraft.item.EnumArmorMaterial; import net.minecraft.item.Item; import net.minecraft.item.ItemStack; import net.minecraft.stats.Achievement; import net.minecraft.stats.AchievementList; import net.minecraftforge.common.Configuration; import net.minecraftforge.common.EnumHelper; import net.minecraftforge.common.MinecraftForge; import cpw.mods.fml.common.Mod; import cpw.mods.fml.common.Mod.EventHandler; import cpw.mods.fml.common.Mod.Instance; import cpw.mods.fml.common.SidedProxy; import cpw.mods.fml.common.event.FMLInitializationEvent; import cpw.mods.fml.common.event.FMLPostInitializationEvent; import cpw.mods.fml.common.event.FMLPreInitializationEvent; import cpw.mods.fml.common.network.NetworkMod; import cpw.mods.fml.common.registry.GameRegistry; import fr.MrBlockTNT.proxy.CommonProxy; @Mod(modid = "NewOres", name = "New Ores", version = "1.0.0") @NetworkMod(clientSideRequired = true, serverSideRequired = false) public class NewOres { @SidedProxy(clientSide = "fr.MrBlockTNT.proxy.ClientProxy", serverSide = "fr.MrBlockTNT.proxy.CommonProxy") public static CommonProxy proxy; @Instance("NewOres") public static NewOres instance; public static Block rubisOre, saphirOre, onyxOre, enchantiteOre, rubisBlock, saphirBlock, onyxBlock, enchantiteBlock; public static Item enchantiteDust, rubis, saphir, onyx, enchantite; public static Item rubyBar, saphirBar, onyxBar, enchantiteBar; public static Item rubyHelmet, rubyPlate, rubyLegs, rubyBoots; public static Item saphirHelmet, saphirPlate, saphirLegs, saphirBoots; public static Item onyxHelmet, onyxPlate, onyxLegs, onyxBoots; public static Item enchantiteHelmet, enchantitePlate, enchantiteLegs, enchantiteBoots; public static int rubisOreID, saphirOreID, onyxOreID, enchantiteOreID, rubisBlockID, saphirBlockID, onyxBlockID, enchantiteBlockID, enchantiteDustID, rubisID, saphirID, onyxID, enchantiteID, rubyBarID, saphirBarID, onyxBarID, enchantiteBarID, rubyHelmetID, rubyPlateID, rubyLegsID, rubyBootsID, saphirHelmetID, saphirPlateID, saphirLegsID, saphirBootsID, onyxHelmetID, onyxPlateID, onyxLegsID, onyxBootsID, enchantiteHelmetID, enchantitePlateID, enchantiteLegsID, enchantiteBootsID; public static Achievement getEnchantiteDust; public static Achievement getEnchantite; public static Achievement getRuby; public static Achievement getSaphir; public static Achievement getOnyx; public static Achievement getEnchantiteArmor; static EnumArmorMaterial rubyMaterial = EnumHelper.addArmorMaterial("Ruby", 20, new int[]{2, 4, 3, 1}, 10); static EnumArmorMaterial saphirMaterial = EnumHelper.addArmorMaterial("Saphirre", 25, new int[]{3, 5, 4, 2}, 8); static EnumArmorMaterial onyxMaterial = EnumHelper.addArmorMaterial("Onyx", 35, new int[]{5, 9, 7, 4}, 9); static EnumArmorMaterial enchantiteMaterial = EnumHelper.addArmorMaterial("Enchantite", 40, new int[]{9, 15, 13, 8}, 20); public static CreativeTabs NewOresTab = new NewOresTab("NewOres"); @EventHandler public void PreInit(FMLPreInitializationEvent event) { //Configuration Configuration cfg = new Configuration(event.getSuggestedConfigurationFile()); try { cfg.load(); rubisOreID = cfg.getBlock("Ruby Ore", 2000).getInt(); saphirOreID = cfg.getBlock("Saphir Ore", 2001).getInt(); onyxOreID = cfg.getBlock("Onyx Ore", 2002).getInt(); enchantiteOreID = cfg.getBlock("Enchantite Ore", 2003).getInt(); rubisBlockID = cfg.getBlock("Ruby Block", 2006).getInt(); saphirBlockID = cfg.getBlock("Saphirre Block", 2007).getInt(); onyxBlockID = cfg.getBlock("Onyx Block", 2008).getInt(); enchantiteBlockID = cfg.getBlock("Enchantite Block", 2009).getInt(); enchantiteDustID = cfg.getItem("Enchantite Dust", 12000).getInt(); rubisID = cfg.getItem("Ruby", 12001).getInt(); saphirID = cfg.getItem("Saphirre", 12002).getInt(); onyxID = cfg.getItem("Onyx", 12003).getInt(); enchantiteBarID = cfg.getItem("Enchantite Ingot", 12004).getInt(); rubyBarID = cfg.getItem("Ruby Ingot", 12005).getInt(); saphirBarID = cfg.getItem("Saphirre Ingot", 12006).getInt(); onyxBarID = cfg.getItem("Onyx Ingot", 12007).getInt(); enchantiteID = cfg.getItem("Enchantite Gem", 12008).getInt(); rubyHelmetID = cfg.getItem("Ruby Helmet", 12009).getInt(); rubyPlateID = cfg.getItem("Ruby ChestPlate", 12010).getInt(); rubyLegsID = cfg.getItem("Ruby Leggings", 12011).getInt(); rubyBootsID = cfg.getItem("Ruby Boots", 12012).getInt(); saphirHelmetID = cfg.getItem("Saphirre Helmet", 12013).getInt(); saphirPlateID = cfg.getItem("Saphirre ChestPlate", 12014).getInt(); saphirLegsID = cfg.getItem("Saphirre Leggings", 12015).getInt(); saphirBootsID = cfg.getItem("Saphirre Boots", 12016).getInt(); onyxHelmetID = cfg.getItem("Onyx Helmet", 12017).getInt(); onyxPlateID = cfg.getItem("Onyx ChestPlate", 12018).getInt(); onyxLegsID = cfg.getItem("Onyx Leggings", 12019).getInt(); onyxBootsID = cfg.getItem("Onyx Boots", 12020).getInt(); enchantiteHelmetID = cfg.getItem("Enchantite Helmet", 12021).getInt(); enchantitePlateID = cfg.getItem("Enchantite ChestPlate", 12022).getInt(); enchantiteLegsID = cfg.getItem("Enchantite Leggings", 12023).getInt(); enchantiteBootsID = cfg.getItem("Enchantite Boots", 12024).getInt(); } catch(Exception ex) { event.getModLog().severe("Failed to load configuration"); } finally { if(cfg.hasChanged()) { cfg.save(); } } // Blocks rubisOre = new BlockRubyOre(rubisOreID).setHardness(3.0F).setResistance(5.0F).setStepSound(Block.soundStoneFootstep).setUnlocalizedName("Rubis Ore").setTextureName("newores:rubis_ore"); saphirOre = new BlockSaphirreOre(saphirOreID).setHardness(3.0F).setResistance(5.0F).setStepSound(Block.soundStoneFootstep).setUnlocalizedName("Saphirre Ore").setTextureName("newores:saphir_ore"); onyxOre = new BlockOnyxOre(onyxOreID).setHardness(3.0F).setResistance(5.0F).setStepSound(Block.soundStoneFootstep).setUnlocalizedName("Onyx Ore").setTextureName("newores:onyx_ore"); enchantiteOre = new BlockEnchantiteOre(enchantiteOreID).setHardness(3.0F).setResistance(5.0F).setStepSound(Block.soundStoneFootstep).setUnlocalizedName("Enchantite Ore").setTextureName("newores:enchantite_ore"); //onyxNether = new BlockNewOre(2004).setHardness(3.0F).setResistance(5.0F).setStepSound(Block.soundStoneFootstep).setUnlocalizedName("Onyx Ore Nether").setTextureName("newores:onyx_ore_nether"); //enchantiteEnd = new BlockNewOre(2005).setHardness(3.0F).setResistance(5.0F).setStepSound(Block.soundStoneFootstep).setUnlocalizedName("Enchantite Ore End").setTextureName("newores:enchantite_ore"); rubisBlock = new BlockNewOre(2006).setHardness(3.0F).setResistance(10.0F).setStepSound(Block.soundMetalFootstep).setUnlocalizedName("Rubis Block").setTextureName("newores:rubis_block"); saphirBlock = new BlockNewOre(2007).setHardness(3.0F).setResistance(10.0F).setStepSound(Block.soundMetalFootstep).setUnlocalizedName("Saphirre Block").setTextureName("newores:saphir_block"); onyxBlock = new BlockNewOre(2008).setHardness(3.0F).setResistance(10.0F).setStepSound(Block.soundMetalFootstep).setUnlocalizedName("Onyx Block").setTextureName("newores:onyx_block"); enchantiteBlock = new BlockNewOre(2009).setHardness(3.0F).setResistance(10.0F).setStepSound(Block.soundMetalFootstep).setUnlocalizedName("Enchantite Block").setTextureName("newores:enchantite_block"); GameRegistry.registerBlock(rubisOre, "Minerai de Rubis"); GameRegistry.registerBlock(saphirOre, "Minerai de Saphir"); GameRegistry.registerBlock(onyxOre, "Minerai d'Onyx"); GameRegistry.registerBlock(enchantiteOre, "Minerai d'Enchantite"); //GameRegistry.registerBlock(onyxNether, "Minerai d'Onyx Nether"); //GameRegistry.registerBlock(enchantiteEnd, "Minerai d'Enchantite End"); GameRegistry.registerBlock(rubisBlock, "Bloc de Rubis"); GameRegistry.registerBlock(saphirBlock, "Bloc de Saphir"); GameRegistry.registerBlock(onyxBlock, "Bloc d'Onyx"); GameRegistry.registerBlock(enchantiteBlock, "Bloc d'Enchantite"); MinecraftForge.setBlockHarvestLevel(rubisOre, "pickaxe", 3); MinecraftForge.setBlockHarvestLevel(saphirOre, "pickaxe", 3); MinecraftForge.setBlockHarvestLevel(onyxOre, "pickaxe", 3); MinecraftForge.setBlockHarvestLevel(enchantiteOre, "pickaxe", 4); //Items enchantiteDust = new ItemNewOres(12000).setUnlocalizedName("Enchantite Dust").setTextureName("newores:enchantite_dust"); rubis = new ItemNewOres(12001).setUnlocalizedName("Rubis Gem").setTextureName("newores:rubis"); saphir = new ItemNewOres(12002).setUnlocalizedName("Saphir Gem").setTextureName("newores:saphir"); onyx = new ItemNewOres(12003).setUnlocalizedName("Onyx Gem").setTextureName("newores:onyx"); enchantiteBar = new ItemNewOres(12004).setUnlocalizedName("Enchantite Bar").setTextureName("newores:enchantite_ingot"); rubyBar = new ItemNewOres(12005).setUnlocalizedName("Rubis Bar").setTextureName("newores:rubis_ingot"); saphirBar = new ItemNewOres(12006).setUnlocalizedName("Saphir Bar").setTextureName("newores:saphir_ingot"); onyxBar = new ItemNewOres(12007).setUnlocalizedName("Onyx Bar").setTextureName("newores:onyx_ingot"); enchantite = new ItemNewOres(12008).setUnlocalizedName("Enchantite Gem").setTextureName("newores:enchantite"); GameRegistry.registerItem(enchantiteDust, "EnchantiteDust", "NewOres"); GameRegistry.registerItem(rubis, "Ruby", "NewOres"); GameRegistry.registerItem(saphir, "Saphirre", "NewOres"); GameRegistry.registerItem(onyx, "Onyx", "NewOres"); GameRegistry.registerItem(enchantiteBar, "Enchantite Bar", "NewOres"); GameRegistry.registerItem(rubyBar, "Ruby Bar", "NewOres"); GameRegistry.registerItem(saphirBar, "Saphirre Bar", "NewOres"); GameRegistry.registerItem(onyxBar, "Onyx Bar", "NewOres"); GameRegistry.registerItem(enchantite, "EnchantiteGem", "NewOres"); // Armures & Outils rubyHelmet = new RubyArmor(12100, rubyMaterial, 0,0).setUnlocalizedName("RubyHelmet").setTextureName("newores:rubis_helmet"); rubyPlate = new RubyArmor(12101, rubyMaterial, 0, 1).setUnlocalizedName("RubyPlate").setTextureName("newores:rubis_chestplate"); rubyLegs = new RubyArmor(12102, rubyMaterial, 0, 2).setUnlocalizedName("RubyLegs").setTextureName("newores:rubis_leggings"); rubyBoots = new RubyArmor(12103, rubyMaterial, 0, 3).setUnlocalizedName("RubyBoots").setTextureName("newores:rubis_boots"); saphirHelmet = new SaphirreArmor(12104, saphirMaterial, 0, 0).setUnlocalizedName("SaphirreHelmet").setTextureName("newores:saphir_helmet"); saphirPlate = new SaphirreArmor(12105, saphirMaterial, 0, 1).setUnlocalizedName("SaphirrePlate").setTextureName("newores:saphir_chestplate"); saphirLegs = new SaphirreArmor(12106, saphirMaterial, 0, 2).setUnlocalizedName("SaphirreLegs").setTextureName("newores:saphir_leggings"); saphirBoots = new SaphirreArmor(12107, saphirMaterial, 0, 3).setUnlocalizedName("SaphirreBoots").setTextureName("newores:saphir_boots"); onyxHelmet = new OnyxArmor(12108, onyxMaterial, 0, 0).setUnlocalizedName("OnyxHelmet").setTextureName("newores:onyx_helmet"); onyxPlate = new OnyxArmor(12109, onyxMaterial, 0, 1).setUnlocalizedName("OnyxPlate").setTextureName("newores:onyx_chestplate"); onyxLegs = new OnyxArmor(12110, onyxMaterial, 0, 2).setUnlocalizedName("OnyxLegs").setTextureName("newores:onyx_leggings"); onyxBoots = new OnyxArmor(12111, onyxMaterial, 0, 3).setUnlocalizedName("OnyxBoots").setTextureName("newores:onyx_boots"); enchantiteHelmet = new EnchantiteArmor(12112, enchantiteMaterial, 0, 0).setUnlocalizedName("EnchantiteHelmet").setTextureName("newores:enchantite_helmet"); enchantitePlate = new EnchantiteArmor(12113, enchantiteMaterial, 0, 1).setUnlocalizedName("EnchantitePlate").setTextureName("newores:enchantite_chestplate"); enchantiteLegs = new EnchantiteArmor(12114, enchantiteMaterial, 0, 2).setUnlocalizedName("EnchantiteLegs").setTextureName("newores:enchantite_leggings"); enchantiteBoots = new EnchantiteArmor(12115, enchantiteMaterial, 0, 3).setUnlocalizedName("EnchantiteBoots").setTextureName("newores:enchantite_boots"); GameRegistry.registerItem(rubyHelmet, "RubyHelmet", "NewOres"); GameRegistry.registerItem(rubyPlate, "RubyPlate", "NewOres"); GameRegistry.registerItem(rubyLegs, "RubyLegs", "NewOres"); GameRegistry.registerItem(rubyBoots, "RubyBoots", "NewOres"); GameRegistry.registerItem(saphirHelmet, "SaphirreHelmet", "NewOres"); GameRegistry.registerItem(saphirPlate, "SaphirrePlate", "NewOres"); GameRegistry.registerItem(saphirLegs, "SaphirreLegs", "NewOres"); GameRegistry.registerItem(saphirBoots, "SaphirreBoots", "NewOres"); GameRegistry.registerItem(onyxHelmet, "OnyxHelmet", "NewOres"); GameRegistry.registerItem(onyxPlate, "OnyxPlate", "NewOres"); GameRegistry.registerItem(onyxLegs, "OnyxLegs", "NewOres"); GameRegistry.registerItem(onyxBoots, "OnyxBoots", "NewOres"); GameRegistry.registerItem(enchantiteHelmet, "EnchantiteHelmet", "NewOres"); GameRegistry.registerItem(enchantitePlate, "EnchantitePlate", "NewOres"); GameRegistry.registerItem(enchantiteLegs, "EnchantiteLegs", "NewOres"); GameRegistry.registerItem(enchantiteBoots, "EnchantiteBoots", "NewOres"); //Generation GameRegistry.registerWorldGenerator(new NewOresGenerator()); // Recettes // Recettes Armures GameRegistry.addRecipe(new ItemStack(rubyHelmet), new Object[]{"XXX", "X X", 'X', NewOres.rubis}); GameRegistry.addRecipe(new ItemStack(rubyPlate), new Object[]{"X X", "XXX", "XXX", 'X', NewOres.rubis}); GameRegistry.addRecipe(new ItemStack(rubyLegs), new Object[]{"XXX", "X X", "X X", 'X', NewOres.rubis}); GameRegistry.addRecipe(new ItemStack(rubyBoots), new Object[]{"X X", "X X", 'X', NewOres.rubis}); GameRegistry.addRecipe(new ItemStack(saphirHelmet), new Object[]{"XXX", "X X", 'X', NewOres.saphir}); GameRegistry.addRecipe(new ItemStack(saphirPlate), new Object[]{"X X", "XXX", "XXX", 'X', NewOres.saphir}); GameRegistry.addRecipe(new ItemStack(saphirLegs), new Object[]{"XXX", "X X", "X X", 'X', NewOres.saphir}); GameRegistry.addRecipe(new ItemStack(saphirBoots), new Object[]{"X X", "X X", 'X', NewOres.saphir}); GameRegistry.addRecipe(new ItemStack(onyxHelmet), new Object[]{"XXX", "X X", 'X', NewOres.onyx}); GameRegistry.addRecipe(new ItemStack(onyxPlate), new Object[]{"X X", "XXX", "XXX", 'X', NewOres.onyx}); GameRegistry.addRecipe(new ItemStack(onyxLegs), new Object[]{"XXX", "X X", "X X", 'X', NewOres.onyx}); GameRegistry.addRecipe(new ItemStack(onyxBoots), new Object[]{"X X", "X X", 'X', NewOres.onyx}); GameRegistry.addRecipe(new ItemStack(enchantiteHelmet), new Object[]{"XXX", "X X", 'X', NewOres.enchantite}); GameRegistry.addRecipe(new ItemStack(enchantitePlate), new Object[]{"X X", "XXX", "XXX", 'X', NewOres.enchantite}); GameRegistry.addRecipe(new ItemStack(enchantiteLegs), new Object[]{"XXX", "X X", "X X", 'X', NewOres.enchantite}); GameRegistry.addRecipe(new ItemStack(enchantiteBoots), new Object[]{"X X", "X X", 'X', NewOres.enchantite}); // Recettes Items GameRegistry.addRecipe(new ItemStack(rubyBar), new Object[]{"XX", 'X', NewOres.rubis}); GameRegistry.addRecipe(new ItemStack(saphirBar), new Object[]{"XX", 'X',NewOres.saphir}); GameRegistry.addRecipe(new ItemStack(onyxBar), new Object[]{"XX",'X', NewOres.onyx}); GameRegistry.addRecipe(new ItemStack(enchantiteBar), new Object[]{"XX",'X', NewOres.enchantite}); GameRegistry.addRecipe(new ItemStack(enchantite), new Object[]{"XYX", "AZA", "XYX", 'X', NewOres.rubyBar, 'Y', NewOres.saphirBar, 'Z', NewOres.enchantite, 'A', NewOres.onyxBar}); //Achievements getRuby = new Achievement(2000, "getRuby", -2, 0, rubis, AchievementList.openInventory).registerAchievement(); getSaphir = new Achievement(2001, "getSaphir", -2, -2, saphir, getRuby).registerAchievement(); getOnyx = new Achievement(2002, "getOnyx", -4, -2, onyx, getSaphir).registerAchievement(); getEnchantiteDust = new Achievement(2003, "getEDust", -6, -2, enchantiteDust, getOnyx).registerAchievement(); } @EventHandler public void Init(FMLInitializationEvent event) { proxy.registerRender(); } @EventHandler public void PostInit(FMLPostInitializationEvent event) { } }BlockRubyOre :
package fr.MrBlockTNT.NewOres; import java.util.Random; import net.minecraft.block.Block; import net.minecraft.block.material.Material; import net.minecraft.creativetab.CreativeTabs; import net.minecraftforge.event.ForgeSubscribe; import net.minecraftforge.event.entity.player.EntityItemPickupEvent; public class BlockRubyOre extends Block { public BlockRubyOre(int id) { super(id, Material.rock); this.setCreativeTab(NewOres.NewOresTab); } public int idDropped(int metadata, Random rand, int fortune) { return NewOres.rubis.itemID; } @ForgeSubscribe public void onBlockPickedUp(EntityItemPickupEvent event) { if(event.item.getEntityItem().itemID == Block.dirt.blockID) { if(event.entityPlayer != null) { event.entityPlayer.triggerAchievement(NewOres.getRuby); } } } } -
Change ça
java if(event.item.getEntityItem().itemID == Block.dirt.blockID)par ça ```java
if(event.item.getEntityItem().itemID == NewOres.rubis.blockID) -
Tu n’as pas compris.
Tu dois créer une nouvelle classe pour l’event bus, et tu dois l’enregistrer.
Donc dans la classe principale :
MinecraftForge.EVENT_BUS.register(new PlayerEvent());
Tu créer la classe PlayerEvent, et dans cette classe tu mets :if(event.item.getEntityItem().itemID == NewOres.rubisOre.blockID) { if(event.entityPlayer != null) { event.entityPlayer.triggerAchievement(NewOres.getRuby); } } -
@‘Superloup10’:
Change ça
java if(event.item.getEntityItem().itemID == Block.dirt.blockID)par ça ```java
if(event.item.getEntityItem().itemID == NewOres.rubis.blockID)Ah oui j’avais pas vu

@‘robin4002’:
Tu n’as pas compris.
Tu dois créer une nouvelle classe pour l’event bus, et tu dois l’enregistrer.
Donc dans la classe principale :
MinecraftForge.EVENT_BUS.register(new PlayerEvent());
Tu créer la classe PlayerEvent, et dans cette classe tu mets :if(event.item.getEntityItem().itemID == NewOres.rubisOre.blockID) { if(event.entityPlayer != null) { event.entityPlayer.triggerAchievement(NewOres.getRuby); } }Ah bon ? Ok. Merci

EDIT : Tout marche à la perfection, merci

Par contre quelle est la fonction pour avoir l’achievement dès que l’on crafte l’objet (sans avoir à le dropper puis à le récupérer) parce que avec getEntityItem() fait obtenir l’achievement en récupérant un item et non en le craftant (c’est-à-dire l’avoir directement dans l’inventaire) ?

